В этой тебе обсуждается прошивка Fly IQ4516 Tornado Slim
Официальные прошивки для Fly IQ4516 Tornado Slim
Скачать прошивки для SP Flash Tool:
- FLY_IQ4516_SW08.zip
- IQ4516_SW11.zip
- Официальные прошивки от KAZAM Tornado 348 (клон):
- SW06_KAZAM_Tornado_348.zip
- SW07_KAZAM_Tornado_348.zip
- SW08_KAZAM_Tornado_348_2014_11_20.zip
- SW11_KAZAM_Tornado_348.zip
- SW12_KAZAM_Tornado_348.zip
- SW13_KAZAM_Tornado_348.zip
- SW15_KAZAM_Tornado_348.zip
- SW16-Tornado-348.zip
- SW17-Tornado-348.zip
Инструкция по прошивке через SP Flash Tool:
Прошивка через SP Flash Tool может помочь оживить неработающий аппарат. Инструкция состоит из двух частей: установка драйверов (обязательно к выполнению) и непосредственная установка прошивки
Установка драйверов для SP Flash Tool
0. Те кто на Windows 8 Windows 8.1, сперва отключите проверку цифровой подписи драйвера: как это сделать (на других версиях Windows, пропускаем данный пункт)
1. Скачиваем архив с драйверами SP_Drivers_v2.0.zip (архив находится в самом низу поста, под инструкцией в файловых вложениях). Распаковываем архив, получаем папку с драйверами для ручной установки, переходим к следующему пункту
2. Включаем Диспетчер устройств на вашем компьютере. Обычно это можно сделать нажав правой кнопкой мышки по Мой компьютер -> Свойства -> Диспетчер устройств
3. Выключаем смартфон и в таком состоянии подключаем его к компьютеру через USB кабель. Подключат надо только напрямую к компьютеру, без переходников USB и так далее.
4. Как только подключили смартфон, сразу же смотрим в диспетчер устройств, там должно будет появится новое устройство, обычно это MT65xx Preloader в "портах" или "других устройствах"
5. Кликаем правой кнопкой мышки по новому устройству как только оно появилось и выбираем обновление драйверов, затем выбираем поиск драйверов на этом компьютере и дальше, через кнопку обзора файлов, выбираем папку которую мы извлекли из архива с драйверами
6. Устанавливаем драйвера, если при этом Windows будет "жаловаться" на то что драйвера не имеют цифровой подписи и так далее, то просто нажмите "Всё равно установить" (или как-то так)
7. После установки драйвера перезагрузите компьютер на всякий случай. Так же можно посмотреть видеоинструкцию по установке драйверов через диспетчер устройств, если у вас что-то не получается, может поможет
8. Всё, драйвер установлен, переходим к следующей части инструкции, непосредственно к прошивке вашего Fly IQ4516 Tornado Slim
Прошивка смартфона через SP Flash Tool
1. Качаем архив с прошивкой по ссылке выше (ну или может вы где-то еще найдёте прошивку для Fly IQ4516 Tornado Slim под SP Flash Tool). Распаковываем архив с прошивкой в отдельную пустую папку. Прошивка представляет из себя набор образов .img, файлов .bin и так далее (см. скриншот ниже). Убедитесь что папка и путь расположения данной папки, в которой находится прошивка, не имеет в себе кириллицы или иероглифов, допускаются только латиница, цифры ну и символы вроде "_", "/" и так далее:
2. Внизу данного сообщения, под самой инструкцией находим еще один архив SP_Flash_Tool_v5.1408.00.zip, скачиваем и извлекаем его содержимое. Заходим в распакованную папку и находим там такой файл как flash_tool.exe, запускаем его с правами администратора (на всякий случай). Для этого делаем клик правой кнопкой мышки по файлу и выбираем "Запуск от имени администратора":
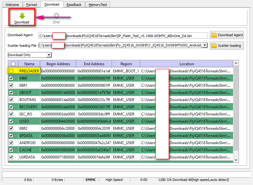
3. В окне открывшейся программы, нажимаем на кнопку Scatter-loading, а в появившемся окне обзора переходим в папку с распакованной прошивкой и выбираем файл MT6592_Android_scatter.txt:
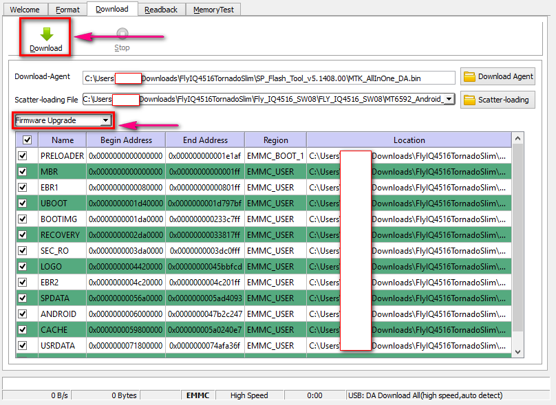
4. Убираем "галочку" напротив PRELOADER и нажимаем на кнопку Download (при этом убедитесь что смартфон не подключён к компьютеру). Однако, если у вас смартфон в "окирпиченном" состоянии, то есть не включается, или же вы понижаете версию прошивки, то оставьте флажок напротив PRELOADER, и выберите Firmware Upgrade вместо Download Only, а затем точно так же нажмите Download:
5. После этого, когда программа перешла в режим ожидания (то есть просто "подвисла" после того как вы нажали Download), возьмите смартфон и выключите его. А затем просто подключите в выключенном состоянии к компьютеру и прошивка начнётся сама собой, при условии что всё было сделано верно и, самое главное, были установлены драйвера. Если прошивка не начинается, скорее всего, вы не установили драйвера
6. Ждём завершения прошивки, в окне SP Flash Tool появится небольшое окошко с зелёным кружочком. Отключите смартфон от компьютера, можете закрыть программу. Далее просто включаем устройство как обычно, первая загрузка может идти долго, это нормально после того как смартфон был перепрошитCкачать:
SP_Drivers_v2.0.zip8.40 Мб
SP_Flash_Tool_v5.1408.00.zip29.79 Мб